FIDELIO
Fully Interregional Dynamic Econometric Long-term Input-Output
A global dynamic input-output model
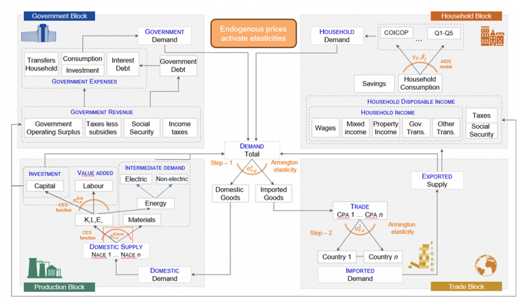
FIDELIO is a multi-country, multi-sector general equilibrium model designed to assess the socioeconomic and environmental impacts of policies related to trade, climate, investment, and innovation. It covers all EU Member States, 18 additional countries, and a residual “rest of world” region. Each country is structured around a multi-regional input-output (IO) core based on a Leontief framework, which links sectors and countries through trade and production chains. The IO-based general equilibrium structure enables the model to capture both direct policy impacts on targeted sectors or agents and indirect effects across the economy—through production linkages, income generation, redistribution, consumption choices, and sectoral or international spillovers and rebound effects. Key outcome variables include employment, economic growth, trade balance, resource use, and emissions.
Trade is modelled using a two-step Armington specification, allowing for substitution between domestic and imported goods and allocation across trading partners. On the supply side, production is governed by a three-level nested CES function: firms first choose between material and non-material inputs (the KLE bundle), then between capital–labour and energy services, and finally between capital, labour, electricity, and non-electric energy. Production prices are set under Cournot competition with a markup over marginal cost, while investment and capital accumulation drive long-term dynamics. Households allocate disposable income—earned from labour, capital, and transfers—between consumption and savings. Consumption patterns are modelled using an AIDS demand system. The government collects revenue through taxes and allocates spending across consumption, investment, transfers, and debt service, with the fiscal balance determining the path of public debt. In addition to production prices, other behaviourally determined prices include wages and interest rates. Wages follow a generalized Phillips/Wage-Setting curve, while interest rates are set via a Taylor rule. A key feature of FIDELIO is dynamic adjustment: economic agents gradually adjust prices and quantities toward notional (optimal) levels, reflecting frictions and adjustment costs. These mechanisms enable realistic short-run dynamics and ensure convergence to a neoclassical steady state in the long run.
Originally developed by the DG Joint Research Centre (JRC) of the European Commission, FIDELIO is maintained by the JRC with contributions from a growing community of collaborators, among which CMCC plays a central role.
A global dynamic input-output model
https://publications.jrc.ec.europa.eu/repository/handle/JRC115308